βοΈ μ£Όμ κΈ°λ₯
- νμ κ°μ μ€ μΆμλ₯ μ²΄ν¬ π―
- μ€μκ° STT κΈ°λ₯μΌλ‘ κ°μ λ΄μ© μ²΄ν¬ π
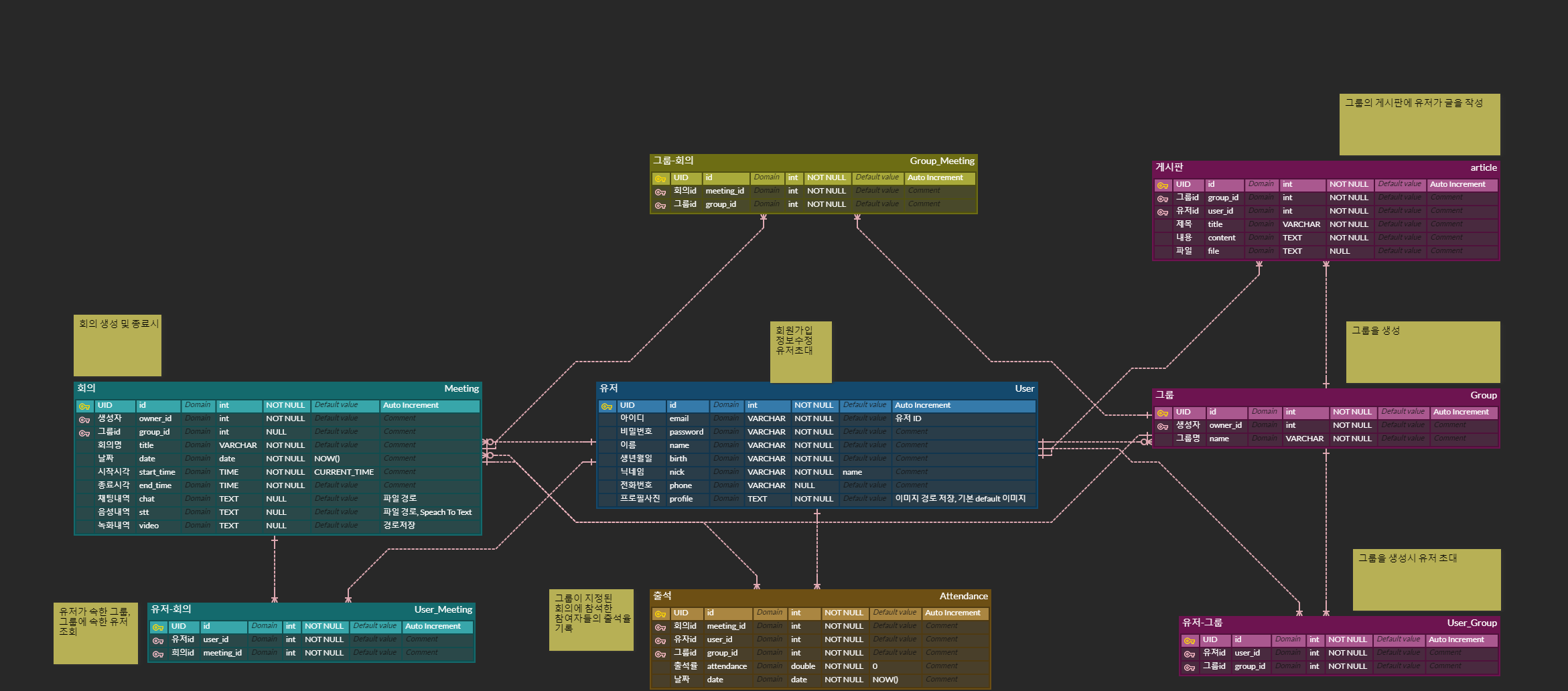
- κ·Έλ£Ή κ΄λ¦¬
- κ·Έλ£Ή κ²μν
- κ·Έλ£Ή μλ£μ€
βοΈ μ£Όμ κΈ°μ
βοΈ μ°Έμ‘° 리μμ€
βοΈ λ°°ν¬ νκ²½
- URL: https://i8d108.p.ssafy.io/
- ν μ€νΈ κ³μ : ID:ssafy / PW:ssafy123!
- Vue 3.2.13
- vuex 4.0.0
- vue-axios 3.5.2
- npm 6.14.13
- node.js 14.17.0
- Element-plus 2.0.10
- Java 11.0.18
- SpringBoot Gradle 7.6
- Spring Data JPA
- Lombok
- Swagger 3.0.0
- Openvidu 2.25.0
- AWS EC2
- Ubuntu 20.04 LTS
- Docker 23.0.0
- MySQL 8.0.32
- IntelliJ 2022.3.1
- Visual Studio Code 1.75.1
- Figma
- Windows 10
- GitLab
- Jira
- Notion
- Mattermost
- Postman
- mobaXterm 23.0
λ§€μΌ 9μ μ‘°λ‘ ν μ΄μ κΉμ§μ κ°λ° μ¬ν, μ€λ ν μΌ, μ΄μλ₯Ό κ°μ μ 리ν΄μ 10~20λΆ λμ μλ‘ κ°λ° μ§ν μν©μ λν΄μ 곡μ νλ μκ°μ κ°μ‘μ΅λλ€. μ€ν¬λΌ νμλ₯Ό ν΅ν΄ νμλ€μ νμ¬ μν©μ 곡μ νμ¬ νλ‘μ νΈ μ§ν μν©μ λν΄ λͺ¨λν°λ§μ ν μ μμμ΅λλ€.
https://lizard-cadet-cdc.notion.site/SSAFY-8-1-D108-9e79f4fdcfbb4d4c9f662520436d5bd2
2023-01-09 ~ 2023-02-17






